Editable Grid of Aanpasbare weergave is één van de nieuwere standaardfunctionaliteiten in Microsoft Dynamics 365. Deze nieuwe functionaliteit is beschikbaar sinds de release van Microsoft Dynamics 365 zelf. Met ‘Editable Grid’ kan u data binnen Microsoft Dynamics 365 snel aanpassen.
Wat is de Editibale Grid-functionaliteit?
Een ‘Grid’ of een ‘Weergave’ in Microsoft Dynamics 365 bestaat uit een lijst van records voor een bepaalde ‘entiteit’. Vroeger was een weergave binnen Microsoft Dynamics 365 / CRM read-only. Dit betekende dat u de gegevens binnen deze weergave niet kon aanpassen. Als u bijvoorbeeld de bedrijfsnaam (‘Account Name’) of de contactpersoon (‘Primary Contact’) van bepaalde records in de weergave wenste aan te passen, dan moest u de individuele records één voor één openen, aanpassen en vervolgens de aanpassingen opslaan. Of u kon de records ook ‘in bulk’ (de aan te passen rijen selecteren) aanpassen, maar ook dit had vele beperkingen.
Gegevens updaten was hierdoor vaak zeer tijdrovend. Er was daarom veel vraag van de Microsoft Dynamics-gebruikers om hiervoor een gebruiksvriendelijke oplossing te vinden. Met Editable Grid maakt Microsoft het dus mogelijk om gegevens binnen een weergave snel te kunnen aanpassen en records eenvoudig te bewerken.

Wat zijn de mogelijkheden van de Editibale Grid-functionaliteit?
De belangrijkste mogelijkheden van de Editable Grid-functionaliteit zijn:
- gegevens van een record inline aanpassen en bewerken
- kolommen sorteren, groeperen en filteren
- kolommen verplaatsen of kolombreedte aanpassen
- ondersteuning voor het ‘look-up’ (opzoeken) veldtype

- ondersteuning voor hiërarchische weergaves (bijvoorbeeld weergaves van moeder- en dochterbedrijven)
- op basis van security roles kan toegelaten worden wat er binnen de weergave kan aangepast worden en wat niet
De Editable Grid-functionaliteit is beschikbaar voor zowel het web als voor mobiele toestellen.
Hoe schakelt u de ‘Editable Grid’ in?
Als u de Editable Grid-functionaliteit voor een bepaalde entiteit wenst te gebruiken, moet u deze inschakelen en configureren. De Editable Grid kan ingeschakeld en geconfigureerd worden voor zowel algemene weergaven (zoals ‘Actieve Accounts’, ‘Mijn Actieve Accounts’, … ) als voor subweergaven (bijvoorbeeld de subweergave van contacten op een formulier van een account).
Hieronder leggen we uit hoe u:
- de Editable Grid inschakelt voor een algemene weergave
- de Editable Grid inschakelt voor een subweergave
- de editable grid configureert
1. Hoe schakelt u de Editable Grid in voor een algemene weergaven?
Stap 1: Ga naar ‘Settings’ –> Navigeer naar ‘Customizations’ –> Klik op ‘Customize the System’.

U krijgt vervolgens een nieuw scherm te zien.

Stap 2: Ga in het nieuwe scherm naar ‘Entities’ en selecteer de entiteit waarvoor u de Editable Grid wil inschakelen, bijvoorbeeld de entiteit ‘Account’. Klik vervolgens op het tabblad ‘Controls’.

U ziet dat de ‘Read-Only Grid’ standaard is ingeschakeld voor web/phone/tablet. Dit is de Grid zoals we het kennen van vroeger.
Stap 3: Om de Editable Grid te kunnen inschakelen, klikt u eerst op ‘Add Control’.

Stap 4: Selecteer vervolgens ‘Editable Grid’ –> Klik op ‘Add’.

Stap 5: Kies of u de ‘Read-only Grid’ of de ‘Editable Grid’ wil inschakelen voor web/phone/tablet via de radio buttons –> Klik tenslotte op de ‘Publish’-knop.

2. Hoe schakelt u de editable grid in voor een subweergave?
Een subweergave is een weergave van records die gerelateerd zijn aan een bovenliggende record. Deze subweergave wordt getoond op het formulier van dit bovenliggende record. Bijvoorbeeld de contactpersonen op een accountformulier.
Stap 1: Ga naar ‘Settings’ –> Navigeer naar ‘Customizations’ –> Klik op ‘Customize the System’.

U krijgt vervolgens een nieuw scherm te zien.

Stap 2: Ga in het nieuwe scherm naar ‘Entities’ –> Klap het menu onder de entiteit waarvoor u de ‘Editable Grid’ wil inschakelen open –> Klik vervolgens op ‘Forms’.

Stap 3: Dubbelklik op het formulier waarop u de ‘Editable Grid’ op de subweergave wil aanpassen, bijvoorbeeld ‘Account’.

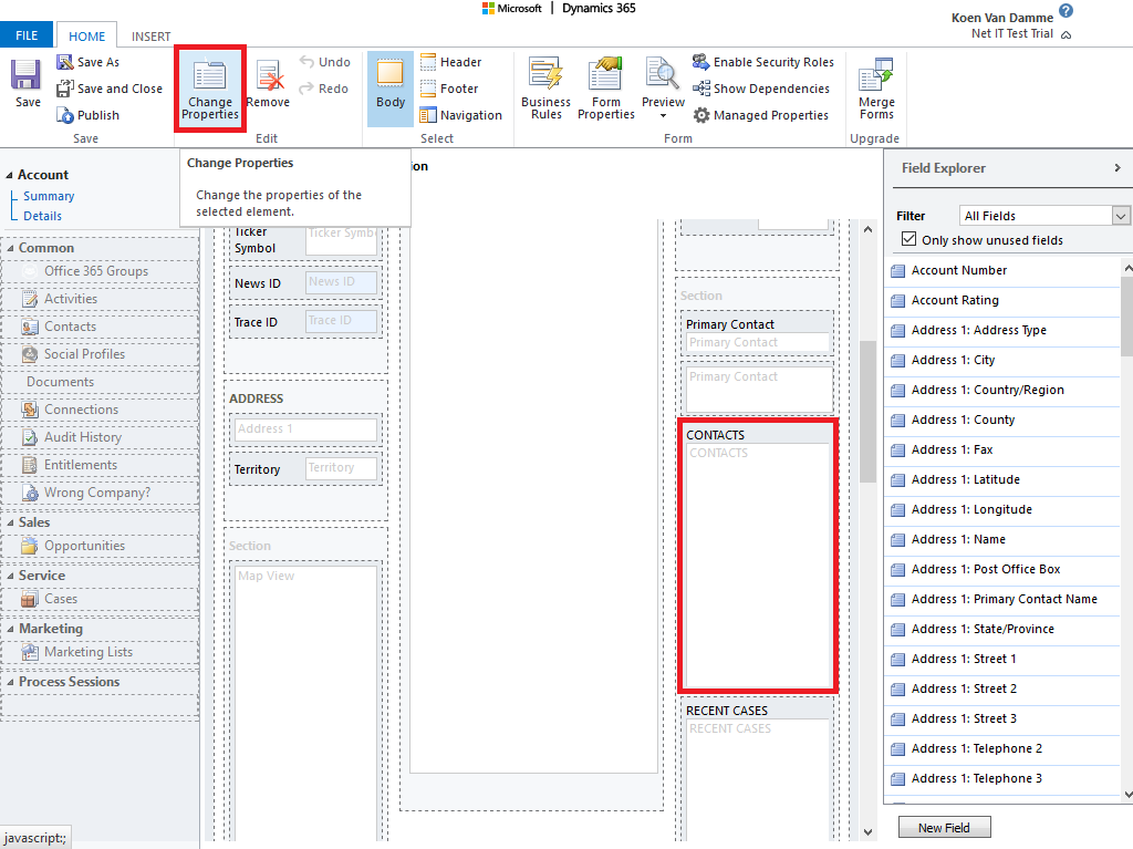
Stap 4: Klik op het volgende scherm de ‘subweergave-component’ aan waarvoor u de Editable Grid wilt inschakelen, bijvoorbeeld ‘Contacts’ –> Klik dan op ‘Change Properties’.

Stap 5: U krijgt dan een nieuw scherm ‘Set Properties’ te zien –> Ga naar het tabblad ‘Controls’.

Stap 6: Schakel vervolgens de Editable Grid-functionaliteit in op dezelfde manier als voor de algemene weergave –> Klik eerst op ‘Add Control’.

Stap 7: Selecteer vervolgens ‘Editable Grid’ –> Klik op ‘Add’.

Stap 8: Kies of u de ‘Read-only Grid’ of de ‘Editable Grid’ wil inschakelen voor web/phone/tablet via de radio buttons –> Klik vervolgens op ‘OK’.

Stap 9: Sla daarna het formulier op –> Klik dan op de ‘Publish’-knop om de wijzigingen door te voeren.

3. Hoe configureert u de Editable Grid?
Of u nu de Editable Grid-functionaliteit heeft ingeschakeld voor een algemene weergave of een subweergave, de configuratie ervan blijft dezelfde. Zodra u de ‘Editable Grid control’ heeft ingeschakeld, verschijnt het tabblad ‘Events’. Dit laat u toe om JavaScript code te configureren waardoor u bepaalde acties kan laten uitvoeren op bepaalde aanpassingen in de weergave.

Naast het configureren van JavaScript heeft u ook nog enkele andere opties om te configureren. Hiervoor moet u eerst de rij ‘Editable Grid’ selecteren.

- ‘Add Lookup’: u stelt hiermee in hoe een look-up veld zal werken in de weergave, bijvoorbeeld het configureren van gefilterde look-up velden voor een bepaalde weergave.

- De ‘Nested Grid View’ en ‘Nested Grid Parent ID’ kunnen worden geconfigureerd voor het vertonen van een weergave binnen een weergave. Opgelet, deze functionaliteit is enkel beschikbaar voor mobiele toestellen.

- De ‘Group by Column’ settings: deze optie zorgt ervoor dat groepen records binnen een weergave kunnen open- en dichtgeklapt worden.

Na het aanpassen van de configuratie moet er opnieuw gepubliceerd worden. Dit doet u door op de ‘Publish’-knop te drukken.
